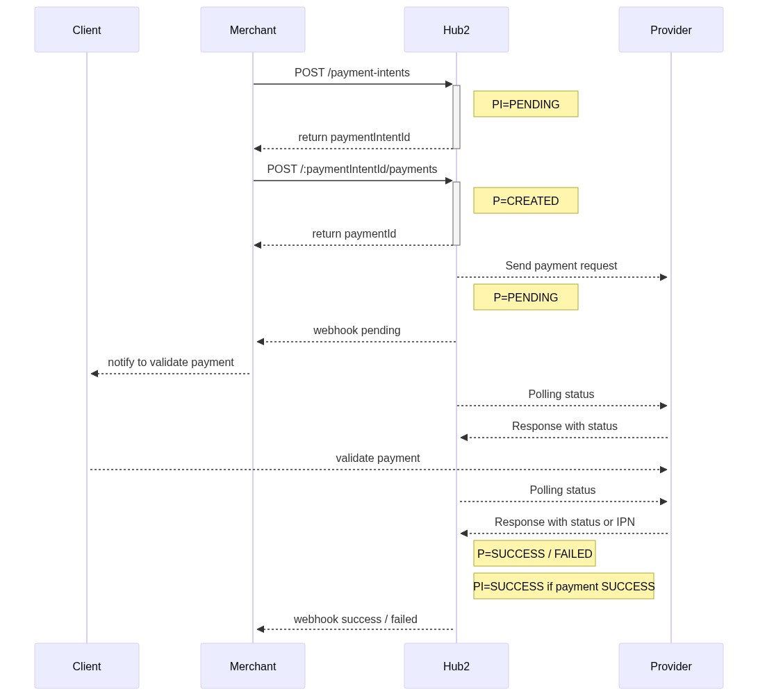
The implementation of the Hub2 Payment API is a bit more challenging than the Transfer API, as an interaction with the end customer is required.Documentation Index
Fetch the complete documentation index at: https://docs.hub2.io/llms.txt
Use this file to discover all available pages before exploring further.
Payment lifecycle (asynchronous circuit)
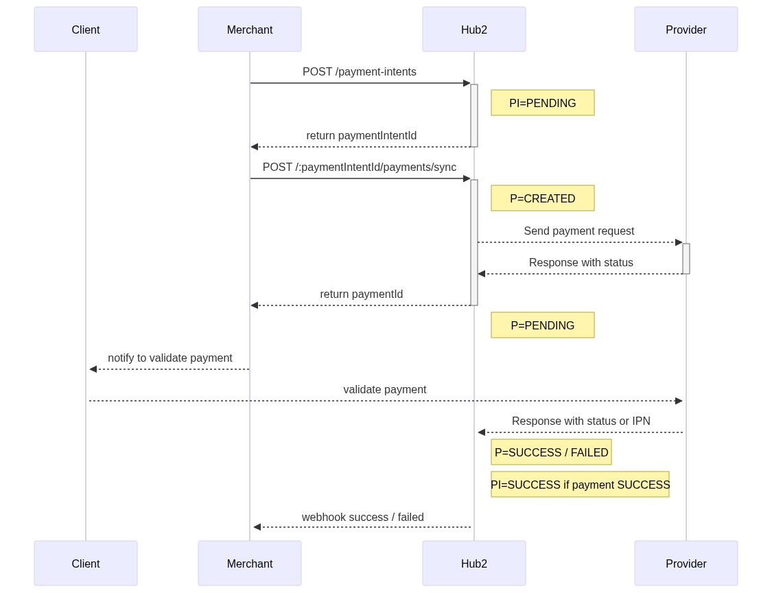
This is a common way of how payments are handled by the HUB2 API - it may vary depending on scenarios and providers.Payment lifecycle (synchronous circuit)
This way of processing payments is only available for the provider wave. It allows merchants to receive redirection links without subscribing to a webhook and without doing polling.- PI : Payment Intent - the payment intent
- P : Payment - the payment attempt
